Electricity

MESSAGE covers a large number of electricity generation options utilizing a wide range of primary energy sources. For fossil-based electricity generation technologies, typically a number of different technology variants with different efficiencies, environmental characteristics and costs are represented. For example, in the case of coal, MESSAGE distinguishes subcritical and supercritical pulverized coal (PC) power plants where the subcritical variant is available with and without flue gas desulpherization/denox and one internal gasification combined cycle (IGCC) power plant. The supercritical PC and IGCC plants are also available with carbon capture and storage (CCS) which also can be retrofitted to some of the existing PC power plants (see Fig. 7). Table 12 below shows the different power plant types represented in MESSAGE.

../../../_images/electricity_generation_fossil_nuclear.png

Fig. 7 Schematic diagram of the fossil and nuclear power plants represented in MESSAGEix.

Four different nuclear power plant types are represented in MESSAGE, i.e. two light water reactor types, a fast breeder reactor and a high temperature reactor, but only the two light water types are included in the majority of scenarios being developed with MESSAGE in the recent past. In addition, MESSAGE includes a representation of the nuclear fuel cycle, including reprocessing and the plutonium fuel cycle, and keeps track of the amounts of nuclear waste being produced.

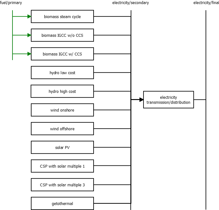
The conversion of five renewable energy sources to electricity is represented in MESSAGE (see Fig. 8). For wind power, both on- and offshore electricity generation are covered and for solar energy, photovoltaics (PV) and solar thermal (concentrating solar power, CSP) electricity generation are included in MESSAGE (see also sections on Non-Biomass Renewable Resources and Systems Integration and Reliability). Two CSP technologies are modeled: (1) a flexible plant with a solar multiple of one (SM1) and 6 h of thermal storage and (2) a baseload plant with a solar multiple of three (SM3) and 12 h of storage (Johnson et al. 2016, [38]).

../../../_images/electricity_generation_renewable.png

Fig. 8 Schematic diagram of the renewable power generation options represented in MESSAGEix.

Most thermal power plants offer the option of coupled heat production (CHP, see Table 12). This option is modeled as a passout turbine via a penalty on the electricity generation efficiency. In addition to the main electricity generation technologies described in this section, also the co-generation of electricity in conversion technologies primarily devoted to producing non-electric energy carriers (e.g., synthetic liquid fuels) is included in MESSAGE (see section on Other conversion).

Table 12 List of electricity generation technologies represented in MESSAGE-GLOBIOM by energy source.

Energy source

Technology

CHP option

coal

subcritical PC power plant without desulphurization/denox

yes

subcritical PC power plant with desulphurization/denox

yes

supercritical PC power plant with desulphurization/denox

yes

supercritical PC power plant with desulphurization/denox and CCS

yes

IGCC power plant

yes

IGCC power plant with CCS

yes

oil

heavy fuel oil steam power plant

yes

light fuel oil steam power plant

yes

light fuel oil combined cycle power plant

yes

gas

gas steam power plant

yes

gas combustion turbine gas

yes

combined cycle power plant

yes

combined cycle power plant with CCS

yes

nuclear

nuclear light water reactor (Gen II)

yes

nuclear light water reactor (Gen III+)

yes

fast breeder reactor

high temperature reactor

biomass

biomass steam power plant

yes

biomass IGCC power plant

yes

biomass IGCC power plant with CCS

yes

hydro

hydro power plant (2 cost categories)

no

wind

onshore wind turbine

no

offshore wind turbine

no

solar

solar photovoltaics (PV)

no

concentrating solar power (CSP) with a solar multiple of 1 (SM1)

no

concentrating solar power (CSP) with a solar multiple of 3 (SM3)

no

geothermal

geothermal power plant

yes

../../../_images/costind-thermo.png

Fig. 9 Cost indicators for thermoelectric power-plant investment (Fricko et al., 2017 [17]).

In Fig. 9, the black ranges show historical cost ranges for 2005. Green, blue, and red ranges show cost ranges in 2100 for SSP1, SSP2, and SSP3, respectively (see description of the SSP narratives). Global values are represented by solid ranges. Values in the global South are represented by dashed ranges. The diamonds show the costs in the “North America” region (Fricko et al., 2017 [17]).

../../../_images/costind-nonthermo.png

Fig. 10 Cost indicators for non-thermoelectric power-plant investment (Fricko et al., 2017 [17]). Abbreviations: CCS – Carbon Capture and Storage; IGCC – Integrated gasification combined cycles; ST – Steam turbine; CT – Combustion turbine; CCGT – Combined cycle gas turbine

In Fig. 10, the black ranges show historical cost ranges for 2005. Green, blue, and red ranges show cost ranges in 2100 for SSP1, SSP2, and SSP3, respectively. Global values are represented by solid ranges. Values in the global South are represented by dashed ranges. The diamonds show the costs in the “North America” region. PV – Photovoltaic (Fricko et al., 2017 [17]).